DocuGen Pro
2025AI-powered SaaS platform for dynamic document generation using Spring Boot 3, Angular 17, and Llama 3.
The Problem
In many business environments, the manual creation of professional documents—such as contracts, certificates, and invoices—is highly time-consuming and prone to human error. While template-based solutions exist, they often lack the necessary flexibility to adapt to the highly specific, dynamic needs of different companies.
There was a clear need for an intelligent system that could not only generate templates on the fly but also seamlessly convert them into perfectly formatted PDFs and automatically distribute them.
The Solution
I built DocuGen Pro, a comprehensive SaaS platform that automates the entire document lifecycle via a dynamic template system and Artificial Intelligence.
Watch the Platform Demonstration:
Read the full Technical Report (PDF)
The application was designed with a microservices-ready architecture, heavily decoupling the frontend from the backend. Here is a breakdown of the core technical implementation:
(Note: System architecture mapping the core entities and controllers)
1. AI-Powered Template Generation
To eliminate the friction of building templates from scratch, I integrated the Groq API (running the Llama 3.3 70B model) via asynchronous WebClient.
- Administrators simply provide a text description of the document they need.
- Through specific prompt engineering, the AI generates a strictly structured JSON file.
- This JSON defines the required form fields (Text, Number, Date, Signature) and the underlying HTML structure.
2. Dynamic Frontend (Angular 17)
The frontend acts as a Single Page Application (SPA) built with Angular 17 and styled via Tailwind CSS and Angular Material.

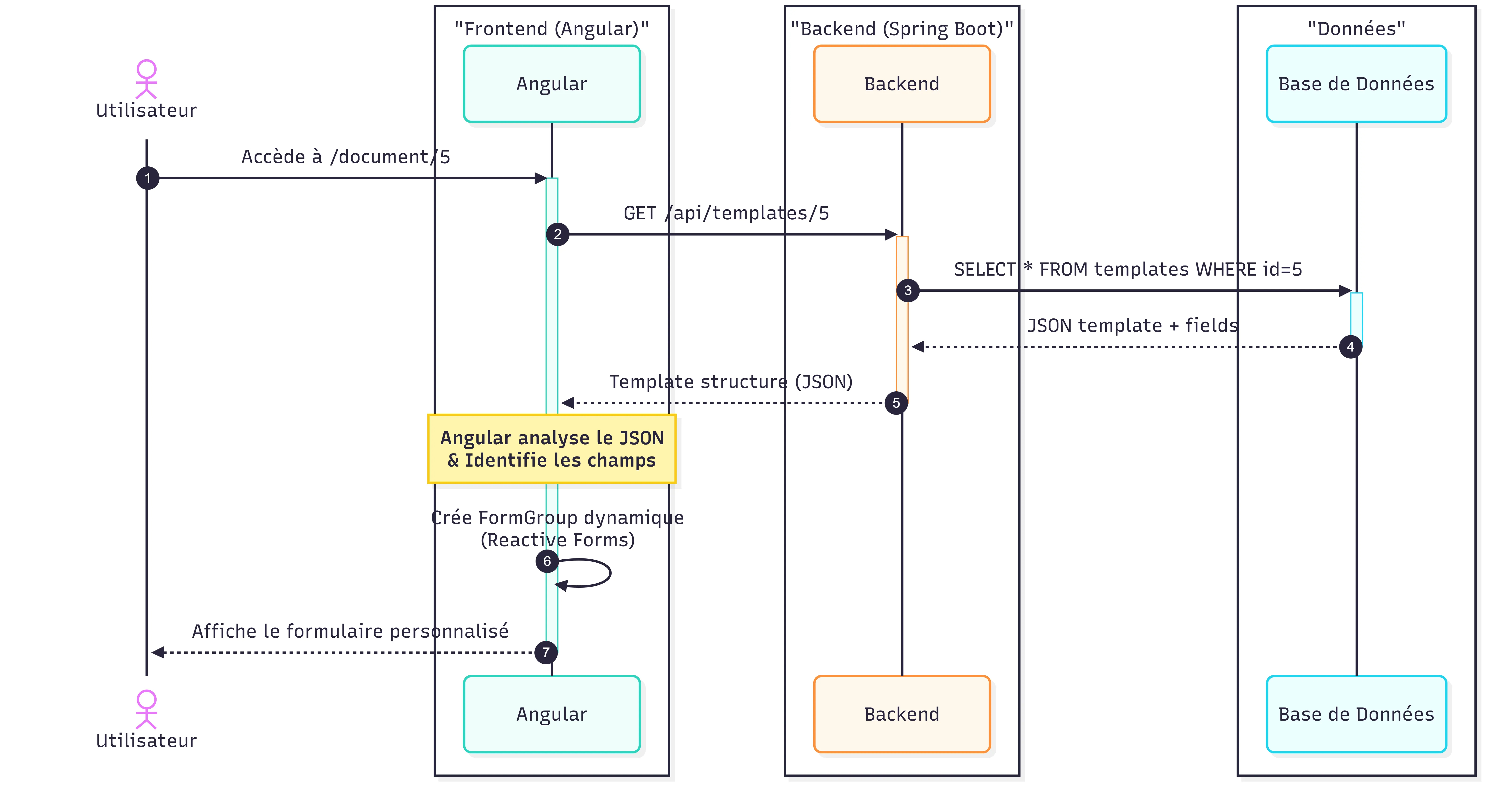
(Note: Sequence diagram illustrating the dynamic JSON template hydration)
- Challenge: I needed to render form inputs dynamically based on an unknown, AI-generated JSON structure.
- Fix: I utilized Angular’s
Reactive Formsto iterate through the JSON payload, instantiating newFormControlobjects on the fly with conditional validators (like@Required) depending on the field type.
3. Robust PDF & Email Pipeline
The backend, powered by Spring Boot 3, manages a sophisticated rendering pipeline:
- Data submitted by the user hydrates the template via Thymeleaf, replacing
{{variables}}with real inputs. - Challenge: Unclosed HTML tags would instantly break the PDF parser.
- Fix: I implemented Jsoup as an intermediary step to aggressively parse and clean the raw HTML into strictly compliant XML/XHTML.
- The sanitized output is passed to OpenPDF / Flying Saucer for rapid rendering (< 1 second).
- Finally,
JavaMailSenderautomatically attaches the generated PDF and emails it to the recipient.
4. Secure Stateless Architecture
To ensure high scalability and security, the system relies on a stateless architecture.
- Authentication is handled via JWT tokens implemented through Spring Security Filters.
- Role-Based Access Control (RBAC) strictly separates standard
USERendpoints fromADMINtemplate management using@PreAuthorizeannotations. - Data is persisted securely in a PostgreSQL database mapped via JPA/Hibernate.
The Results
DocuGen Pro successfully transformed a tedious manual chore into an automated, one-click workflow.
By leveraging Llama 3 for structure generation and a highly optimized Thymeleaf-to-PDF pipeline, the platform achieved a 80% reduction in document creation time for end-users. The system remains fully extensible, capable of generating everything from simple NDAs to complex, multi-page freelance contracts without requiring a single line of new code.